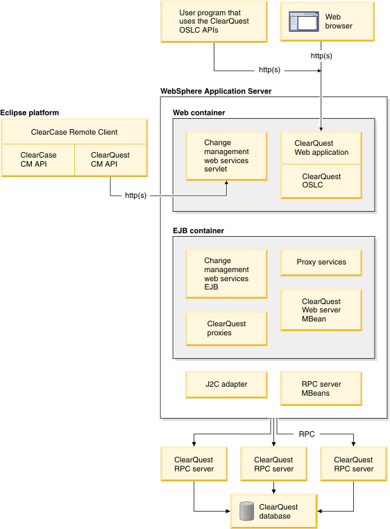
Rational® ClearQuest® Web server architecture
Rational® ClearQuest® Web server is implemented as a J2EE application hosted on WebSphere® Application Server.
Each WebSphere® Application Server instance includes an application called TeamEAR. The Rational® ClearQuest® Web server architecture also has an RPC server layer to communicate with the Rational® ClearQuest® database.
The Rational®
ClearQuest® Web
server architecture comprises several tiers:
- Web and application tiers. These tiers are a Java™ 2 Platform, Enterprise Edition (J2EE) application
hosted in a WebSphere® Application
Server instance.
- Components in the web container provide Rational® ClearQuest® Web functionality, an interface to the Rational® ClearQuest® OSLC API, and web services for implementing the Rational® ClearQuest® CM API network interface that is used by the DevOps Code ClearCase® Remote Client (CCRC) and other IBM® features and products.
- Components in the EJB (Enterprise Java™ Bean) container convert the web services and methods interfaces to the object-oriented proxy classes and allow the Java™ Management Extensions (JMX) MBean servers to query and set configuration parameters.
- Components in the Java™ 2 Connector (J2C) adapter layer use the J2EE connector technology to link back-end Rational® ClearQuest® remote procedure call (RPC) server processes to Rational® ClearQuest® Web stack EJB code.
- Data tier. Access to Rational® ClearQuest® repositories is by RPC interfaces to back-end server processes that are integrated into the WebSphere® Application Server framework as J2C resources.
The following figure shows the major components of the Rational® ClearQuest® Web client and server architecture.
